Руководство пользователя
Версия 2.1.x
Назначение системы, функции и опции
Система Ведок предназначена для автоматизации повседневных функций в небольших организациях и компаниях малого бизнеса.
Ведок является единой точкой хранения информации и документов, предоставляет основные функции для выстраивания коммуникаций как внутри офиса, так и с клиентами.
Основные функции системы:
Управление задачами и контроль заданий/поручений.
Ведение организаций/контрагентов и контактов.
Официальная деловая переписка.
Ведение внутренних документов.
Создание авансовых отчетов.
Согласование документов.
Работа с «коммерческими документами»:
Ведение заказов клиентов.
Ведение счетов.
Ведение договоров с контролем сроков исполнения обязательств.
Реестр оплаты коммерческих документов.
Поиск информации как по реквизитам документов и задач, так и по тексту файлов.
Ведение пользователей, сотрудников, настройка прав в системе.
Кроме основного набора функций, у Ведок есть дополнительные опции, доступные за отдельную плату и расширяющие его возможности.
Опция Онлайн редактирование файлов (WebDAV)
Эта опция делает процесс редактирования файлов документов, хранящихся в Ведок, более простым и естественным.
В базовом варианте работа с файлами документов похожа на работу с файлами в электронной почте. Для того чтобы отредактировать файл, хранящийся в Ведок надо сделать несколько действий:
Из «карточки» документа кликнуть по файлу чтобы он скачался на устройство пользователя.
Открыть и отредактировать файл с помощью соответствующей офисной программы на вашем ПК.
Приложить файл обратно в карточку документа с заменой старой редакции.
С помощью опции «Онлайн редактирование файлов (WebDAV)» работа с файлами в Ведок становится похожа на работу с файлами хранящимися на вашем компьютере или в онлайн-сервисе (Google Docs, Office 365, Яндекс.Документы и т.п.).
После клика по файлу он автоматически открывается на редактирование в соответствующей офисной программе, установленной на вашем компьютере, а сделанные изменения сразу сохраняются в Ведок.
Опция Интеграции с электронной почтой (IMAP)
Эта опция дает возможность читать сообщения электронной почты прямо в интерфейсе Ведок и в пару кликов регистрировать в Ведок документы, поступившие по электронной почте.
Просто прочитайте поступившее сообщение e-mail в Ведок, нажмите кнопку «Регистрировать» для того чтобы создать новый документ из сообщения. При этом в созданный документ Ведок будут перенесены приложенные файлы, текст из сообщения. Система так же попытается автоматически подставить в созданный документ Корреспондента/Контрагента, выполнив поиск по адресу электронной почты в справочнике «Контрагенты».
Опция может быть настроена на получение электронной почты с нескольких почтовых ящиков.
Опция Уведомления в Telegram
В системе есть возможность подписаться на получение различных уведомлений: о назначении исполнителем задачи, создании/изменении документов, направлении документа на согласование и т.п.
В базовом функционале есть два метода получения уведомлений:
На экране в виде всплывающего уведомления.
По электронной почте.
Опция позволяет добавить еще один способ доставки уведомлений пользователям – через мессенджер Telegram.
Опция Автоматическое склонение
Дает возможность автоматически склонять фамилию имя и отчество. Родительный и деятельный падежи для ФИО используются в Контактах и Официальных лицах Контрагентов.
Опция представляет собой интеграцию с онлайн-сервисом Морфер, выполняющем склонение. Для большого числа запросов на склонение (более 100 в сутки) потребуется приобрести подписку на сервис Морфер.
Опция Конструктор бизнес-процессов
Эта опция открывает доступ к экрану Конструктор процессов где можно создавать собственные модели бизнес-процессов в нотации BPMN 2.0.
С конструктором можно создавать собственные модели процессов с ноля или на основе тех, что входят в типовую поставку Ведок.
Опция Управление Проектами
Опция Управление проектами позволяет автоматизировать процессы управления проектами (реализацией проектов).
Под Проектом понимается – некий комплекс работ, услуг, поставок объединенный одной целью или заказчиком. Проект может включать в себя один или несколько договоров и выполняться в интересах одного или нескольких конечных выгодоприобретателей на нескольких объектах.
Опция дает возможность строить план реализации проекта, управлять задачами проекта, вести официальную переписку по проекту, следить за бюджетом проекта и многое другое.
Как устроена система
Технические подробности устройства системы для ИТ-специалистов (администраторов) описаны в отдельном руководстве. Здесь описываются только основные моменты - что важно знать для понимания общего принципа устройства системы.
Система Ведок состоит из:
Серверной части, которая устанавливается на сервере компании или в «облаке». Фактически, весь функционал собран и работает именно здесь.
Серверная часть системы хранит вашу информацию в базе данных и файлы на диске (в файловом хранилище).Пользовательского интерфейса – тех экранов, с которыми непосредственно работают пользователи.
Пользователям для работы с системой нужен интернет-браузер, имя пользователя, пароль и доступ в сеть компании или в сеть интернет на сервер системы Ведок.Наиболее комфортна работа с системой с устройства (ПК, ноутбука или планшета) с диагональю от 10 до 22 дюймов.
Интерфейс
Вход в систему
После установки системы и создания администратором пользователей, для входа достаточно ввести в адресной строке браузера адрес системы и пройти аутентификацию путем ввода имени пользователя (логина) и пароля.

После успешной аутентификации в браузере отобразится главный экран системы.
Сразу после установки системы в неё можно попасть под пользователем administrator и таким же паролем.
Главный экран
Главный экран Ведок состоит из двух основных блоков: панель меню (слева), рабочая область (занимает все остальное место).

В рабочей области будут открываться экраны для работы с Задачами, документами и прочей информацией.
Также, в рабочей области может отображаться «дашборд» с виджетами и диаграммами.
Отображать или нет «дашборд» в рабочей области – пользователь может определить самостоятельно в настройках пользователя.

По умолчанию панель меню и папок развернута, но ее можно перевести в компактное представление, отдав максимум пространства экрана под рабочую область.

Для этого нажмите на стрелку
в нижнем левом углу экрана, а затем наведите курсор на рабочую область. Меню примет компактный вид, но будет разворачиваться каждый раз, когда вы будете наводить на него курсор. Чтобы сохранить меню в развернутом виде, снова нажмите на стрелку в левом нижнем углу экрана.
Меню и Папки приложения
Переходы к различным функциям системы выполняются при помощи панели меню и папок, поэтому рассмотрим панель подробнее.
В нижней части отображена информация о сотруднике, работающем в данный момент с системой.

При клике на раздел «Помощь» открывается 2 пункта меню:
О программе (отображение сведений о версии системы, разработчике и т.п.)
Настройки пользователя (экран параметров, где можно изменить фото (аватарку), настроить оповещения о документах, задачах и т.п.)

Для выхода из системы Ведок нажмите кнопку
.
В верхней части панели меню размещен блок для быстрого создания документов и задач. Выберите элемент, который чаще всего вам приходится создавать, например, Задачи.

Теперь при нажатие на кнопку

будет сразу вызываться экран создания Задачи без лишних переходов по меню.
Ниже, в панели меню, отображаются папки приложения, доступные данному сотруднику (пользователю). Перечень этих папок может зависеть от прав пользователя, выполняемых им функций и настроек системы Ведок.

Папки обозначены привычным значком
. А если папка подчеркнута линией, то в ней есть вложенные папки, которые можно развернуть одним щелчком.
Справа расположен индикатор количества записей в папке. Например, в папке "Входящие задачи" сейчас находится 69 задач.
Стандартные папки приложения сгруппированы по видам документов (Задачи, Документы, Заказы, Договоры и т.п.) и автоматически раскладывают информацию «по полочкам». В чем-то принцип похож на папки в электронной почте.
Рабочая область
Выбор папки или пункта меню откроет в рабочей области экран для работы с видом информации (документов/задач). Новые экраны открываются в рабочей области в виде вкладок, между которыми можно легко переключаться.

Вкладки можно менять местами, перетаскивая их с помощью мыши. А нажатие правой кнопки мыши на шапке вкладки вызывает всплывающее меню с командами управления вкладками.

В нижней части меню расположен элемент отвечающий за полнотекстовый поиск.

Введите здесь ключевые слова, нажмите Enter или значок
и Ведок отобразит в новой вкладке перечень всех доступных данному пользователю документов и задач, где встречаются эти ключевые слова.
Справочники системы Ведок
Часто используемая информация сосредоточена в справочниках. Редактировать справочники может администратор и те пользователи, которым администратор выдаст соответствующие права. Основные справочники и их назначение:
Подразделения. Здесь создается структура вашей компании: названия подразделений, должности сотрудников, сотрудники и их основные данные.
Контрагенты (организации). Здесь в структурированном виде представлены организации, с которыми вы так или иначе работаете ( состоите в официальной деловой переписке, которые являются вашими клиентами или партнерами). Здесь можно фиксировать всю необходимую информацию о контрагенте: наименование, банковские реквизиты, адреса и т. д. Если вашими клиентами являются, в том числе, и частные лица, то справочник Контрагенты позволяет соответствующим образом вести перечень физических лиц со всей необходимой информацией для оформления заказа или договора на физическое лицо.
Контакты. Это справочник для ведения контактов ваших клиентов и партнеров. Карточка контакта может быть связана с организацией-контрагентом, представителем которой он является.
Прайс. Позволяет вести простой прайс для небольших компаний, главным образом, занимающихся предоставлением услуг, либо продажей не очень широкого спектра товаров. Прайс может использоваться при оформлении заказов, договоров и счетов на оплату.
Группы документов. Данный справочник позволяет настроить формально-правильное ведение официальной деловой переписки организации, структурировать разнообразные внутренние документы.
Группы документов продаж. Аналогичен справочнику Группы документов, но предназначен для структурирования таких документов как заказы клиентов, счета, договоры.
Минимально необходимая настройка
Ведок поставляется с демонстрационной настройкой на некую вымышленную компанию, представленную двумя юридическими лицами. Поэтому, сразу после установки, можно войти в систему и опробовать ее функции на демонстрационном примере. Вы сможете использовать до трех одновременно работающих пользователей, работать с задачами, создавать различные документы и использовать все функции системы.
Но для реального использования Ведок в компании его нужно настроить соответствующим образом. Далее описывается рекомендуемая последовательность настройки, которую после установки системы, нужно выполнять под встроенным пользователем administrator.
Подразделения
Справочник позволяет описать организационную структуру вашей компании – структуру подразделений и сотрудников с их должностями. Но это не формальное «штатное расписание», обязательное для каждого юридического лица. Отразите здесь вашу компанию/организацию так, как она выглядит с точки зрения управления и взаимодействия сотрудников.
Например, очень часто даже небольшие компании официально представлены двумя и более юридическими лицами, со своими сотрудниками и специализацией деятельности, но, фактически, работающие как «единый организм» или «группа компаний». В этом случае, наверняка, есть «отдел продаж», который предлагает клиентам весь спектр товаров и услуг от всех ваших юридических лиц.
Возможно, вы на постоянной основе сотрудничаете со специалистами, которые вообще не состоят в штате. Например, привлеченные менеджеры в области рекламы, продвижения сайтов. Если вы хотите их так или иначе вовлекать в повседневную деятельность компании, как минимум, направляя им поручения или привлекая к обсуждению каких-то документов – отразите таких «внештатных» сотрудников в этом справочнике.
Для создания/редактирования структуры организации откройте справочник Подразделения. Он, как и другие справочники, находится в левой панели меню, в разделе Меню и Папки приложения.

Экран Подразделения объединяет возможности создания организационной структуры и сотрудников.
В основной части экрана располагается дерево организационной структуры: подразделения и должности (позиции) в подразделениях. Для лучшего понимания управленческой структуры подразделения могут размещаться внутри вышестоящих подразделений, отражая структуру подчиненности. Хотя это не обязательно. Микро-компании вполне достаточно сразу создать должности для сотрудников и руководителей без создания папок подразделений.
Справа располагается область отображения и редактирования подробной информации о выбранном элементе в организационной структуре. Например, выше, на снимке экрана, в правой части мы видим подробные сведения о менеджере отдела продаж, включая основные данные сотрудника, занимающего сейчас эту позицию.
В верхней части экрана Подразделения располагается панель кнопок основных действий. Доступность тех или иных кнопок зависит от прав пользователя.
При попытке удаления элементов справочников, которые уже использованы в документах или задачах, записи из справочника не удаляются, а «блокируются» и не отображаются для повседневного использования обычным пользователям. Однако пользователям с правами администратора доступна кнопка переключения режима отображения ![]()
Если переключить отображение в режим показа удаленных записей, то подразделения, которые были ранее удалены, будут отмечены значком
.

Кнопка Создать подразделение позволяет создавать новые структурные единицы в справочнике.
Если в организационной структуре выделено какое-то подразделение (строка отмечается синим цветом), то кнопка Создать подразделение автоматически создаст новое подразделение внутри выделенного.
Кнопка Создать должность позволяет создавать новые позиции (должности), к которым можно будет привязать (назначить) сотрудников.
Должности могут быть созданы внутри подразделений. Для этого щелкните по строке подразделения, чтобы выделить его, и нажмите кнопку Создать должность.
Можно создавать должности без размещения внутри подразделений, они будут находиться на первом уровне структуры.
У должности есть флажок Руководитель. Такой признак может иметь только одна должность в подразделении.
На основе него в процессах согласования можно автоматически определять то, кто является руководителем подразделения.

Это важно для таких сценариев согласования как «согласовать со всеми руководителями всех подразделений», «согласовать с руководителем подразделения» и т.п.
Должности, к которым не привязаны сотрудники (незанятые должности), выделяются цветом текста и фоном строки.

Здесь «Новая должность» в подразделении «Производственный отдел» не занята, сотрудник не назначен, строка свободной должности выделяется голубым фоном, а текст должности зеленым цветом. Справа, в области подробных сведений мы видим только сведения о должности, сведений о сотруднике нет.
Создадим сотрудника, занимающего «Новую должность». Для этого нужно щелкнуть по свободной должности и нажать кнопку Создать сотрудника.

Обязательные для заполнения поля будут выделены на экране красными рамками.
Для создания нового сотрудника достаточно указать его Фамилию и Имя.
Для штатных сотрудников рекомендуется указывать и отчество, т. к. в этом случае печатные формы различных официальных документов будут заполняться полностью корректно без дополнительного ручного ввода. Например, в Ведок можно легко заполнять авансовые отчеты и выводить их на печать, а для корректного заполнения этого документа требуется фамилия, имя и отчество сотрудника (подотчетного лица).
Если сначала была выделена должность, а потом нажата кнопка Создать сотрудника, то поле Подразделение будет заполнено автоматически. Должность можно изменить, но для выбора будут отображены только свободные должности, на которых еще нет сотрудника.
Фото, которое будет использоваться для создания «аватарки» сотрудника, добавлять не нужно. Система сама создаст «аватарку» из инициалов сотрудника, при сохранении нового сотрудника. В дальнейшем сотрудник может сам при желании его заменить.
В случае, если вы только начали настраивать Ведок для начала его использования - можно сразу создать пользователя (логин) для этого сотрудника. Для этого нужно нажать кнопку
справа от поля Связанный пользователь для открытия окна создания пользователя.

Для быстрого создания нового пользователя для нового сотрудника нажмите
в поле Связанный пользователь. Откроется экран создания и редактирования пользователей, в котором нужно нажать кнопку Создать.

Для начальной регистрации пользователя достаточно заполнить обязательные поля, выделенные красными рамками.
В поле Логин можно использовать цифры, русские и английские буквы, но не рекомендуется использовать пробел.
Поля Фамилия, Имя, Отчество, Должность – заполнятся автоматически, если связать пользователя с Сотрудником.
Нажмите ОК, чтобы сохранить нового пользователя и кнопку Выбрать в списке пользователей, чтобы связать только что созданного пользователя с сотрудником.
Пользователи
Работа с учетными карточками всех пользователей системы доступна администратору на экране Пользователи.
Для перехода выбрать раздел Администрирование, Пользователи или из карточки сотрудника, как было сказано выше.

В колонке Должность мы видим должность сотрудника, с которым связан логин данного пользователя. Это означает, что, войдя в систему, пользователь будет видеть те документы и Задачи, которые находятся в папках сотрудника на данной должности.
Если логин пользователя не связан с Сотрудником, назначенным на Должность в Подразделениях (например, administrator), то функции данного пользователя в системе, в части работы с документами и задачами, будут ограниченными. Такой пользователь не сможет создавать в Ведок новые документы и задачи, ему невозможно направить задачу или документ на исполнение.
Для таких пользователей будут скрыты поля сумм Договоров, если им не назначена Роль со специфическим разрешением «Видеть значения сумм договора» (по умолчанию только у administrator).
Автором и исполнителем документов и задач в Ведок может быть только пользователь, связанный с сотрудником в определенной должности.
Это является следствием очень важного принципа работы системы «Ведок:
Конкретный сотрудник, занимавший какую-либо должность, может уволиться, перейти на новую должность в компании. Но сотрудник, занявший его должность, автоматически будет видеть все документы и задания, ранее направленные его предшественнику и созданные его предшественником на данной должности. Несмотря на изменение «персоналии», бизнес-функция в организации должна исполняться.
При создании нового пользователя или редактировании существующего – открывается учетная карточка пользователя.

При создании нового пользователя обязательны для заполнения поля, выделенные красными рамками. Поля ввода пароля отображаются только при создании нового пользователя.
В поле "Логин" можно использовать цифры, русские и английские буквы, не рекомендуется использовать пробел.
В качестве временного пароля, рекомендуется установить пароль, такой же как логин пользователя.
Поля "Фамилия", "Имя", "Отчество", "Должность" недоступны для ввода вручную – они заполнятся автоматически, если связать пользователя с Сотрудником.
Заполнение поле "email" позволяет Ведок использовать этот адрес для отправки различных оповещений (например, о поступлении новой задачи, документа, заказа, назначенного пользователю).
Поле "Имя пользователя Telegtam" предназначено для указания имени пользователя в мессенджере Telegram для отправки уведомлений через чат-бот.
Методика создания такого чат-бота и настройки Ведок на отправку через него уведомлений описана в руководстве Ведок. Опция - уведомления в Telegram.
Флажок Активен используется для блокировки или разрешения работы пользователя в системе.
Назначение прав пользователю
Права доступа к документам и задачам, функции, которые сможет выполнять в системе пользователь – все это определяется Ролями. Стандартно при создании нового пользователя ему приписываются роль, дающая минимальные разрешения для входа в систему и чтения некоторой информации включая оповещения (Ведок: минимальные разрешения). Если требуется расширить права пользователя, например, дать возможность создавать и редактировать Договоры, то нужно добавить соответствующую роль.
Для того чтобы посмотреть какие Роли назначены пользователю или изменить набор Ролей пользователя - выделите нужного пользователя и нажмите кнопку Назначения ролей на панели действий или выберите одноименный пункт в выпадающем меню под правой кнопкой мыши.

Экран назначения Ролей содержит две панели: Ресурсные роли и Ограничения уровня строк.

Они отображают два вида Ролей, назначенных пользователю:
Ресурсные роли определяют общие разрешения на доступ к "ресурсам" системы (пунктам меню, экранам, справочникам, документам, задачам, файлам и т. п.). Они могут предоставлять доступ разного уровня (чтение, создание, редактирование, удаление). Но если роль разрешает "чтение Договоров" то это разрешение действует для всех документов вне зависимости от их содержания.
Ограничения уровня строк позволяют настроить доступ более тонко и исключить доступ к отдельным экземплярам документов по дополнительным условиям. Например, "Ограничение доступа к чужим договорам" позволяет исключить доступ пользователя к Договору, если пользователь не является участником этого договора: не создавал этот договор, не является в нём Менеджером, исполнителем Задач по договору.
Для добавления или удаления Ролей воспользуйтесь кнопками на панели действий. При нажатии кнопки Добавить откроется диалоговое окно со списком ролей.

Секция Фильтр ограничивать перечень ролей на экране с помощью фильтрации по ключевым словам в Названии роли или Коде роли. По умолчанию это диалоговое окно отображает стандартные роли Ведок, что определяется фильтром по Коду роли.
Стандартные роли Ведок
Система Ведок укомплектована набором стандартных ролей, позволяющим задать типичные варианты распределения прав пользователей и быстро настроить систему для начала эксплуатации.
Их можно использовать "как есть", использовать при создании более крупных ролей (включающих несколько стандартных) или использовать в качестве примера для создания собственных ролей пользователей.
Но Роли — это очень мощный и гибкий механизм, дающий возможность самостоятельно описывать права пользователей от укрупненного вида (например, «Менеджер по продажам»), до максимально детального, вплоть до разрешения/запрета доступа к отдельным реквизитам документов, специфических разрешений на именованную функциональность или ограничения доступа к документом по условию.
Для идентификации ролей они имеют Название и Код.
Название роли коротко описывает ее функционал. От версии к версии название роли может немного меняться. названия всех типовых ролей Ведок начинаются с Ведок:
Код роли используется в качестве технического идентификатора Роли и не меняется в новых версиях. Все коды стандартных ролей в Ведок начинаются с vedoc-.
Эти ключевые слова удобно использовать при выборе стандартных ролей с помощью фильтров.
Обзор стандартных ролей
Роль "Ведок: администратор" (
vedoc-admin-local) - предоставляет максимальный доступ к функциям и данным в системе. По умолчанию эта роль назначена встроенному пользователюadministrator."Ведок: BPM администратор" (
vedoc-bproc-admin) - эта роль дает возможность доступа к экранам и функциям администрирования подсистемы Управления бизнес процессами (BPM), на базе которой выполняются процессы согласования документов. Эта роль включена в "Ведок: администратор", но при желании она может быть назначена пользователю отдельно. Это позволит назначить ему разрешения по администрированию бизнес процессов не предоставляя более обширных разрешений роли "Ведок: администратор"."Ведок: минимальные разрешения" (
vedoc-minimal-allow) - автоматически назначается всем новым пользователям при их создании. Эта роль предоставляем минимальные разрешения, дающие возможность входа в систему, использования Настроек пользователя и чтения Оповещений. Так же она включает возможность доступа на чтение ко всем базовым объектам системы и справочникам."Ведок: чтение документов" (
vedoc-documents-read) - дает доступ на чтение к Документам (входящие и исходящие письма, внутренние документы) включая приложенные файлы."Ведок: управление документами" (
vedoc-documents-manage) - включает в себя разрешения роли "Ведок: чтение документов" и добавляет возможность создания, редактирования и удаления документов, включая приложенные файлы."Ведок: просмотр авансовых отчетов" (
vedoc-advancedreports-read) - доступ на чтение к авансовым отчетам включая приложенные файлы."Ведок: управление авансовыми отчетами" (
vedoc-advancedreports-manage) - включает роль "Ведок: просмотр авансовых отчетов" и добавляет возможность создания, редактирования и удаления авансовых отчетов включая приложенные файлы."Ведок: работа с задачами" (
vedoc-work-with-tasks) - доступ к функциям работы с Задачами: чтение, создание, удаление, создание и работа с Отчетами по задачам (включая приложенные файлы.)."Ведок: базовый доступ к функ. продаж" (
vedoc-sales-objects-read) - добавляет минимально необходимые разрешения для работы с функциями и документами продаж. Это доступ на чтение к таким объектам и справочникам Группы документов продаж, Прайс, Спецификации в документах продаж и т.п. Данная роль по своему назначению аналогична роли "Ведок: минимальные разрешения", но в части работы с документами продаж. Назначайте ее всем пользователям, так или иначе причастным к работе с "коммерческими документами"."Ведок: доступ к заказам/ком.предложениям" (
vedoc-orders-read) - чтение Заказов и Коммерческих предложений, включая приложенные файлы."Ведок: управление заказами|ком.предложениями" (
vedoc-orders-manage) - включает роль "Ведок: доступ к заказам/ком.предложениям" и добавляет возможность создания, редактирования и удаления Заказов и Ком. предложений включая приложенные файлы."Ведок: просмотр счетов" (
vedoc-invoices-read) - доступ на чтение к Счетам включая приложенные файлы."Ведок: управление счетами" (
vedoc-invoices-manage) - включает роль "Ведок: просмотр счетов" и добавляет возможность создания, редактирования и удаления Счетов включая приложенные файлы."Ведок: чтение договоров" (
vedoc-contracts-read) - доступ на чтение к Договорам и приложенным к ним файлам."Ведок: управление договорами" (
vedoc-contracts-manage) - включает роль "Ведок: чтение договоров" и добавляет возможность создания, редактирования и удаления Договоров включая приложенные файлы."Ведок: просмотр отгрузоч. документов" (
vedoc-shipments-read) - доступ на чтение к отгрузочным документам (Акты, Накладные, УПД) включая приложенные файлы."Ведок: управление отгрузоч. документами" (
vedoc-shipments-manage) - включает роль "Ведок: просмотр отгрузоч. документов" и и добавляет возможность создания, редактирования и удаления отгрузочных документов включая приложенные файлы."Ведок: ведение спецификаций" (
vedoc-specifications-manage) - добавляет возможность редактирования Спецификаций в коммерческих документах."Ведок: чтение обсуждений" (
vedoc-chat-read) - дает возможность читать Обсуждения на одноименной вкладке, которая присутствует почти во всех документах."Ведок: участник обсуждений" (
vedoc-chat-create) - включает роль "Ведок: чтение обсуждений" и добавляет возможность писать свои сообщения на вкладке Обсуждения."Ведок: исполнитель BPM" (
vedoc-bproc-minimal) - дает минимальный доступ к функциям Управления бизнес процессами и позволяет пользователю участвовать в согласовании документов (получать документы на согласование и выносить свои решения)."Ведок: инициатор бизнес-процессов" (
vedoc-bproc-actors) - включает в себя роль "Ведок: исполнитель BPM" и добавляет возможность запуска процессов согласования документов."Ведок: управление основными справочниками" (
vedoc-basic-classifiers-manage) - полные права на работу с основными справочниками: Контакты, Контрагенты, Официальные представители."Ведок: управление прайсом" (
vedoc-price-manage) - полные права на работу с Прайсом."Ведок: просмотр дашбордов" (
vedoc-dashboard-view) - возможность видеть дашборды в рабочей области или открывать в виде вкладки."Ведок: просмотр реестра оплат" (
vedoc-payment-register-read) - доступ на чтение к функционалу Реестр оплаты."Ведок: управление реестром оплаты" (
vedoc-payment-register-manage) - полный доступ для ведения Реестра оплаты."Ведок: создание фильтров" (
vedoc-create-filter) - возможность создавать на экранах простые фильтры по атрибутам и сохранять их для личного использования."Ведок: создание глобальных и сложных фильтров" (
vedoc-global-jpql-filter-create) - разрешает создание сложных фильтров с использованием языка запросов JPQL и сохранение общих фильтров, доступных для использования любым пользователем. Эта роль включена в роль "Ведок: администратор", но может назначаться отдельно опытным пользователям."Ведок: Настройка вида таблиц" (
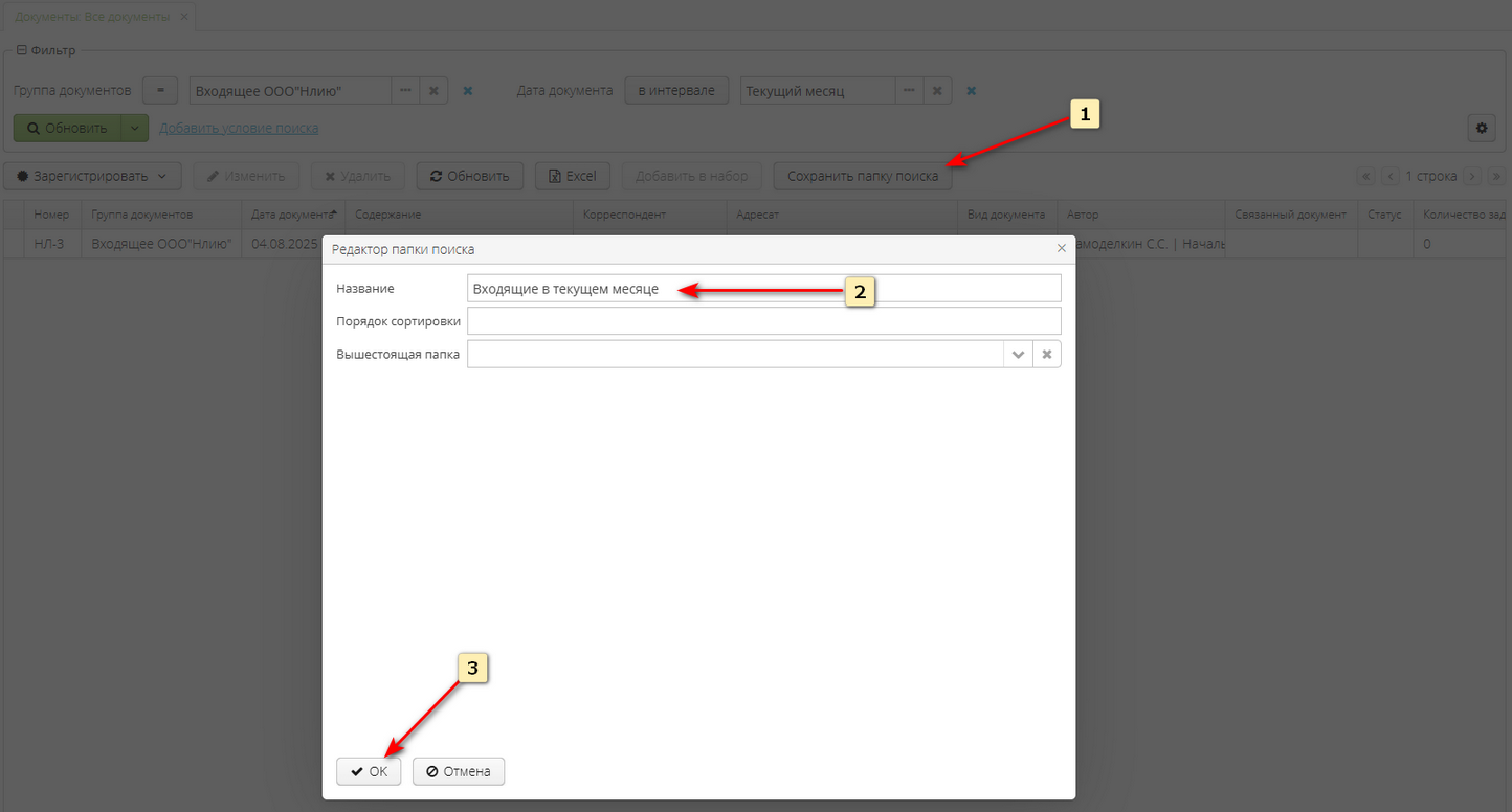
vedoc-table-presentations) - создавать и сохранять различные варианты отображения табличных экранов для себя. Создание общих настроек отображения других пользователей доступно администратору."Ведок: управление папками поиска" (
vedoc-search-folders-manage) - дает возможность создания, удаление и редактирования Папкок поиска"Ведок: управление наборами" (
vedoc-sets-manage) - разрешает пользователю создавать Наборы."Ведок: создание общих наборов" (
vedoc-create-common-sets) - совместно с Ведок: управление наборами даёт возможность создавать общие (доступные другим пользователям) Наборы см. Создание общих Наборов и Папок поиска."Ведок: создание общих папок поиска" (
vedoc-create-common-search-folders) - при наличии разрешения Ведок: управление папками поиска, добавляет возможность создавать общие Папки поиска.
Специфические разрешения
В Ведок существует несколько специфических разрешений, которые могут быть полезны для реализации различных сценариев доступа. Они оформлены так же в виде ролей.
Чтобы пользователь получил такое разрешение – ему нужно добавить соответствующую роль.
"Ведок: отметка выполнения задач задним числом" (
vedoc-mark-task-retroactively) – дает возможность при закрытии задачи указать вручную дату и время закрытия «задним числом» (см. Контрольные и неконтрольные задачи)."Ведок: видеть суммы всех договоров" (
vedoc-see-contract-sum) – позволяет пользователю всегда видеть суммы договора при включенном механизме «Конфиденциальности сумм договора».Механизм «Конфиденциальности сумм договора» по умолчанию отключен в Ведок. Включение механизма позволяет скрывать от пользователя поля с суммами договора и суммой НДС в том случае, если он не является создателем этого договора и не указан в поле «менеджер». Включать и отключать этот механизм может администратор путем установки значения
Дадля настройки приложенияsumconfidentialityconfig.sumConfidentialityEnable.

"Ведок: просмотр всех экз. процессов" (
vedoc-bproc-see-all-process) – влияет на доступность на экране Мои документы, отображающем перечень процессов согласования документов, критерия фильтра Инициатор.

Доступность этого критерия позволяет отслеживать состояние процессов согласования, инициированных другими пользователями.
Ограничения уровня строк
В стандартной поставке Ведок есть следующие готовые ограничения уровня строк:
Ограничение доступа к чужим документам – пользователь с этим ограничением не сможет видеть документы если для группы документов установлен признак Ограниченный доступ (см. Группы документов), а сам пользователь не является участником документа или исполнителем задач по документу.
Ограничение доступа к чужим договорам - пользователь с этим ограничением не сможет видеть те договоры в которых пользователь не является участником договора или исполнителем задач по договору
Ограничение доступа к конфиденциальным задачам – запрещает пользователю видеть конфиденциальные задачи, если он не является участником этой задачи (см. Конфиденциальные задачи).
Дополнительные функции управления пользователями
К важным дополнительным возможностям управления пользователями, доступных администратору, можно отнести:
механизм замещения;
сброс и генерация пароля;
изменение пароля пользователя;
сброс токена "remember me";
блокирование доступа пользователя в систему Ведок.
Эти функции доступны на экране Пользователи в выпадающем контекстном меню (меню под правой кнопкой мышки) и в выпадающем меню кнопки Дополнительно на панели действий экрана.
Замещение пользователей
Если пользователь может замещать кого-то из коллег – воспользуйтесь механизмом Замещение пользователей.

Откроется окно с перечнем действующих замещений. Нажмите в нем кнопку Создать чтобы настроить новое замещение.

При настройке замещения можно указать то, кого может замещать данный пользователь и период времени, на который действует замещение. Если даты начала и окончания периода замещения не указаны, то возможность замещения будет действовать постоянно. Созданное замещение отобразится в окне действующих замещений. При необходимости - добавьте дополнительные замещения. Сохраните созданные замещения нажав кнопку ОК.

После этого, у пользователя появится возможность переключиться под замещаемого пользователя, увидеть все его документы и задачи, выполнять все необходимые действия за замещаемого сотрудника.

При этом Ведок будет по-прежнему фиксировать, что эти действия выполнил тот пользователь, который фактически вошел в систему, т.е. заместитель.
Сброс и генерация пароля
При сбросе пароля пользователя появится дополнительное окно с подтверждением сброса и генерации пароля. В нем же будет отображен новый сгенерированный для пользователя пароль.

Сброс пароля можно выполнить массово для нескольких выделенных пользователей.

Смена пароля
Функция смены пароля доступна администратору для всех пользователей. Кроме того, рядовой пользователь может самостоятельно сменить свой пароль нажав кнопку Сменить пароль на экране Настройки пользователя.
В диалоговом окне будет предложено ввести новый пароль и его подтверждение.

Сброс токена "remember me"
Функция позволяет сбросить флажок "Запомнить меня", который пользователь может установить на окне входа в Ведок. Это действие можно выполнить для всех пользователей или только для выбранных.

Организации/контрагенты, наша компания
Единый справочник организаций/контрагентов доступен в Меню приложения > Справочники.
Контрагенты - справочник иерархический - в нем можно создавать папки для систематизации перечня контрагентов.

Автоматически при установке системы в нем создается папка Наша компания. Поместите сюда карточки ваших юридических лиц и установите признак Наша компания. Записи справочника с признаком Наша компания будут доступны для выбора корреспондента исходящего письма, поставщика при выставлении счета и т. д.
Карточка контрагента позволяет вести всю необходимую информацию как для ведения бизнес-переписки, так и для создания счетов и прочих коммерческих документов. Для юридических лиц это основные данные организации, адреса регистрации, почтовые адреса, банковские реквизиты и т. д.

Значение поля ИНН верифицируется по требованиям к ИНН в Российской Федерации. Верификацию ИНН можно отключить установив для настройки приложения taxidvalidatormode.autoValidateTaxIdEnable значение Нет через пункт меню Администрирование -> Настройки приложения.
С контрагентом могут быть связаны карточки контактов из данной организации и данные об официальных лицах, подписывающих документы. Когда нужно указать какие-то дополнительные сторонние контакты, которые важны в работе с этим контрагентом – используйте вкладку Доп.контакты. На ней вы сможете добавить любые контакты из справочника и оставить комментарий к дополнительному контакту.
Если ваша компания работает с частными лицами, то для создания такого контрагента нажмите кнопку Добавить физ.лицо. Карточка контрагента-физ.лица отличается от карточки организации, но так же содержит необходимую информацию для составления официальных документов, включая договоры.
Главным отличием является то, что для контрагента-физ.лица нужно обязательно выбрать или создать Контакт. Контакт содержит Фамилию, Имя, Отчество, телефон и прочие общие контактные данные, а карточка контрагента-физ.лица добавляет реквизиты, необходимые для выставления счетов и составления договоров.
Обязательное наличие Контактов у контрагентов можно настроить с помощью настройки приложения organizations.contactIsMandatory.

В системе Ведок используется метод обезличивания персональных данных. Однако это не освобождает организацию, обрабатывающую персональные данные с использованием информационных систем, от выполнения мероприятий по их защите в соответствии с Федеральным Закон № 152-ФЗ.
Слияние контрагентов
В процессе работы системы в справочнике Контрагенты практически неизбежно появление дублирующихся записей одной и той же организации (опечатки в названии, полное и сокращенное написание и т.д.). Из-за этого могут возникнуть проблемы при поиске документов по атрибутам контрагента и т.д. На случай возникновения дублей в системе предусмотрено слияние (объединение) нескольких контрагентов в один.
Для объединения контрагентов выделите все записи-дубли и запись, которая должна остаться в справочнике после слияния.
Нажмите правую клавишу мыши на выделенных записях. В выпадающем меню выберите команду Добавить к слиянию.

Выбранные контрагенты отобразятся на панели инструментов. Если выбраны не все дублирующиеся записи, добавьте нужных контрагентов аналогичным образом. Если вы случайно добавили лишнего контрагента в список на объединение, исключите запись из перечня готовых к слиянию, нажав на крестик возле названия контрагента.

Нажмите кнопку Объединить.
В открывшемся окне выберите контрагента, который останется после слияния.
Нажмите кнопку Подтвердить и подтвердите выполнение операции.

Произойдет процесс слияния. В результате останется одна карточка выбранного контрагента. В нее перенесутся все контакты и файлы, принадлежащие поглощенным контрагентам. Все существующие в системе документы, имеющие ссылки на поглощенных контрагентов, будут перезаписаны на контрагента, оставшегося после слияния. Контрагенты-дубли удалятся из системы.
Списки контрагентов
Достаточно часто при создании исходящих писем может требоваться указать в Адресатах письма не одну, а перечень организаций. Например, при отправке документа «во все филиалы», «всем партнерам» и т. п.
Чтобы каждый раз не заполнять вручную поле Адресаты множеством наименований - можно использовать заранее заготовленные Списки контрагентов отображаемые на одноименной закладке окна справочника. Для создания Списка контрагентов выберите несколько строк на экране справочника, нажмите кнопку Добавить в набор и укажите как минимум название списка контрагентов (набора).
Теперь для того, чтобы указать в письме в поле Адресаты (кому) этот список контрагентов - достаточно при заполнении поля выбрать соответствующий Список контрагентов. Все контрагенты из списка будут подставлены в поле Адресаты. Подробнее работа с Наборами описана в разделе Наборы.
Группы документов
Данный справочник позволяет настроить формально-правильное ведение официальной деловой переписки организации, структурировать разнообразные внутренние документы. Если в организации уже ведётся регистрация документов, то группы документов можно настроить соответствующим образом. Если регистрация переписки и прочих документов не велась, то рекомендуется выполнить минимальную настройку по рекомендациям, приведенным ниже. Это несложно, и позволит избежать множества рисков и неприятных последствий.
В Ведок есть несколько предопределенных Видов документов: входящий, исходящий, внутренний, авансовый отчет, обращение в тех.поддержку. Карточки документов разных видов будут отличаться соответствующим образом.
Группа документов с видом Входящий подразумевает регистрацию входящих официальных писем. Группа с видом Исходящий – соответственно, предназначена для регистрации исходящих писем от вашей компании внешним организациям. Внутренние - для любых внутренних документов компании.
Специальные виды – Авансовый отчет и Обращение в тех. поддержку.
Группа документов с видом Авансовый отчет предназначена для быстрого создания сотрудниками авансовых отчетов.
Вид документов Обращение в тех. поддержку может использоваться, например, в компаниях, занимающихся техническим обслуживанием других организаций (аутсорсингом), и в данном руководстве рассматриваться не будет.
Для создания новой группы документов нажмите Создать и заполните обязательные поля.

Название группы документов должно быть понятным, т.к. именно оно будет отображаться всем пользователям Ведок.
Префикс и Постфикс номера будут использоваться для формирования номера документов. Например, для группы документов, приведенной выше на снимке экрана, регистрационный номер документа будет выглядеть следующим образом: И-43-25. Где 43 это порядковый номер документа для данной группы, а И- и -{YY}, префикс и постфикс соответственно. Ведок автоматически ведет счетчик номеров для каждой группы документов и сбрасывает его на 1 в начале года.
В полях Префикс и Постфикс можно использовать шаблоны для автоматической подстановки элементов даты при вормировании номера. Например, на приведенном снимке экрана в Постфиксе добавлен шаблон {YY} и при формировании номера нового документа вместо этого шадлона будут подставлены две цифры текущего года. Подсказку по использоварию шаблонов можно увидеть наведя указатель мышки на иконку (?). Кнопка Проверить шаблон номера позволяет проверить возможные ошибки шаблона и увидеть как будет выглядеть итоговый номер документа.
Если установить признак Свободный номер, то Ведок будет автоматически формировать номер документа с использованием префикса, суффикса и порядкового номера. Номер документа нужно будет вводить вручную.
Установка признака Ограниченный доступ позволяет более строго ограничить доступ к документам. Такие документы будут доступны в Ведок только их автору (пользователю, который создал документ), тому, кому адресован внутренний документ и, участникам Задач по этому документу. А также пользователям, обладающим специфичным правом Чтение всех документов.
Общие рекомендации по настройке групп документов следующие:
Для каждого вашего юридического лица должна быть как минимум одна группа документов вида Исходящие и одна вида Входящие.
Указывайте организацию-владельца данной группы документов. Здесь можно выбрать одну из организаций с флагом «наша компания». Указание организации-владельца позволяет четко организовать учет документов, избежать лишнего ввода информации при регистрации, вести различные бланки исходящих писем для разных организаций.
Если вы собираетесь создавать и хранить в Ведок внутренние документы – создайте как минимум одну группу документов вида Внутренние для каждого вашего юридического лица. Аналогично, для авансовых отчетов.
Для Авансовых отчетов и Исходящих добавляйте соответствующие Шаблоны документов. Это позволит получать файл (печатную форму) документа, заполненный по корректному шаблону, нажатием одной кнопки в карточке документа. Сразу после установки Ведок содержит типовые печатные формы основных документов. Печатные формы можно создавать и изменять. Это описано в документации по генератору отчетов, используемому в системе < Jmix Reports: Документация >
Настройки пользователя
Настройки можно открыть в Меню приложения > Помощь > Настройки пользователя. Открывшийся экран содержит персональные настройки, доступные каждому пользователю.

В верхней части экрана находятся основные настройки.
Раздел Фото позволяет управлять «аватаркой» пользователя, которая отображается в интерфейсе рядом с ФИО сотрудника, в Задачах, Обсуждениях и т.д. Пользователь может самостоятельно Загрузить фото, Скачать (сохранить) изображение «аватарки» себе на устройство. Или сбросить «аватарку» на изображение, создаваемое по умолчанию в виде круга случайного цвета и двух букв от инициалов сотрудника.
При загрузке собственной картинки/фото для использования в качестве «аватарки» следует использовать файл изображения размером не более 250 Килобайт в форматах JPEG, BMP, GIF.
Переключатель Показывать дашборд позволяет включить или отключить отображение виджетов в рабочей области при входе в Ведок.
Пользователь может самостоятельно сменить пароль, воспользовавшись кнопкой Сменить пароль. При этом потребуется ввести текущий пароль, новый пароль и его подтверждение.
Раздел Настройки уведомлений по основным событиям, такие как Создание и Редактирование различных объектов в Ведок (документов, задач, направление на согласование Проектов и т.д.).
Настройки сгруппированы по видам объектов: Уведомления о Задачах, Уведомления о Документах и т.д.
Например, для Уведомлений о Документах, щелкните на имя соответствующего подраздела, и добавьте детальные настройки нужных оповещений.

Кнопка Добавить в данном случае позволяет добавить в список настройки оповещений группу документов.
Создайте с ее помощью перечень групп документов, по которым хотелось бы получать оповещения, и укажите вариант оповещения при том или ином событии. Уведомления настраиваются по принципу подписки. Указывайте те объекты, по которым хотелось бы получать уведомления, и выбирайте удобный вариант уведомления для каждого доступного события.
Доступны следующие варианты оповещений:
Не оповещать — о данном событии оповещения не производятся.
На email — будет производиться отправка сообщения о создании/редактировании документа на адрес электронной почты, указанный в карточке пользователя.
В приложении — при создании/редактировании документа данной группы пользователю будут доставляться уведомления, просмотреть которые можно нажав кнопку с иконкой

Рядом с ней расположен счетчик количества непрочитанных оповещений.
При клике по иконке откроется окно с перечнем уведомлений в котором непрочитанные оповещения выделены визуально, имеется возможность переключения вида (только Новые или Все), отметить как прочитанное/непрочитанное. Двойной щелчок на строке с оповещением откроет окно в полным его текстом и ссылкой на документ.

В Telegram – уведомления отправляются пользователю в специально созданном чат-боте Telegram.
Уведомления срабатывают только по тем объектам (Документам, Задачам и т. д.), которые доступны пользователю как минимум для чтения.
Работа с задачами
Использование функций по управлению задачами позволяет четко организовать собственную работу, наладить взаимодействие между сотрудниками и подразделениями, повысить динамику компании, снизить риски несоблюдения сроков исполнения обязательств перед клиентами.
В Ведок Задачи могут существовать сами по себе, могут быть связаны с любым из документов в системе, подзадачи могут быть связаны с другой задачей (вышестоящей).
Создание задачи
Самый быстрый способ создания Задачи – воспользоваться кнопкой быстрого создания в панели меню и папок. Если вы еще не выбрали Задачи в качестве элемента для быстрого создания – сделайте это.

Затем нажмите кнопку

Откроется окно создания Задачи.
Единственным обязательным для заполнения полем является Описание задачи. Для создания быстрых заметок для себя этого уже достаточно, и это является хорошей заменой стикерам, обычно наклеиваемым на монитор.
Все быстрые задачи, в которых заполнено только Описание автоматически попадают в папку Не забыть.

Можно в любой момент обратить внимание на эту папку, перейти в нее, просмотреть все оставленные ранее на скорую руку записи, просто выполнить быструю задачу или запланировать ее выполнение на конкретный срок, возможно, направить Задачу на исполнение другому сотруднику.
Папки задач
Стандартно в Ведок для работы с Задачами есть папки:
Все задачи. Здесь отобразятся все задачи, когда-либо были созданы в Ведок, к которым есть доступ у данного пользователя. Задачи назначенные мне – задачи, которые предстоит выполнять. Здесь находятся задачи, направленные другими пользователями сотруднику, который сейчас работает в Ведок. А также задачи, созданные самим Пользователем, у которых заполнен Срок, но не определен исполнитель.
Задачи созданы мной – задачи, которые вы направили другим сотрудникам. В этой папке находятся задачи, созданные сотрудником, который сейчас работает в Ведок, и у которых есть хотя-бы один Исполнитель.
Не забыть – папка для быстрых заметок для себя. Здесь находятся задачи, у которых нет исполнителя и не определён Срок. Если вернувшись в папку Не забыть вы откроете задачу и заполните в ней Срок или Исполнителя, то задача переместится в папку Задачи созданы мной».
Отчеты – папка для отчетов по контрольным задачам. Если в задаче поставлена отметка Контроль, то задача становится «контрольной». Исполнители такой задачи должны будут написать по ней Отчет, который будет отправлен автору задачи на проверку и подтверждение. Методика работы с контрольными задачами описана ниже.
Табличное представление позволяет гибко управлять отображением информации в папке. При наведении указателя на правый край шапки таблицы появляются значки меню настройки отображения ![]()
.
Нажмите на значок
, чтобы изменить перечень отображаемых колонок.

Для изменения порядка следования колонок – просто переместите в шапке таблицы заголовок колонки в нужное расположение.

Перетаскивая колонки, можно менять группировку данных в таблице. Для группировки таблицы по какой-либо колонке, в заголовке таблицы переместите эту колонку в позицию слева от элемента ![]()

Группировать данные можно по нескольким полям. Например, группировка задач по Сроку и Дате начала.

Для сортировки данных в таблице по какой-то колонке – щелкните в шапке этой колонки. Колонка, по которой отсортированы данные, отмечается значком ^ в шапке таблицы.
Настроенное пользователем отображение таблицы запоминается автоматически и используется при следующем открытии этого экрана. Вы можете настроить несколько различных представлений, сохранить их под разными названиями и вручную переключать отображения. Для сохранения настроенного представления таблицы нажмите
.

В открывшемся меню Настройки можно сохранить представление с новым именем (сохранить как) или сбросить сделанные настройки.

Для экспорта в Excel всех или выделенных строк таблицы воспользуйтесь кнопкой ![]()
Нажатие правой кнопки мыши на задаче открывает контекстное меню с основными доступными действиями (создать, удалить, изменить и т. д.).

Контрольные и неконтрольные задачи
Задачи могут быть двух типов – контрольные и неконтрольные, в зависимости от наличия отметки Контроль.
Неконтрольная задача самая «демократичная» и самая часто используемая - она будет доставлена исполнителю в папку Входящие задачи, и исполнитель сможет сам отметить задачу как выполненную, просто сделав отметку в отчете по задаче. Такие задачи можно расценивать как способ напоминания себе и другим сотрудникам о необходимости выполнить какую-либо задачу. Если такая задача создается в документе в связи с тем, что необходимо предпринять какие-то действия по данному письму, договору, счету и т.д., то задача выполняет роль пересылки документа.
Контрольная задача нужна в том случае, когда автору задачи требуется обязательно проконтролировать итог выполнения задачи, получить от исполнителя некий отчет (возможно, файл или документ), подтвердить то, что задача действительно выполнена. Для контрольной задачи обязательно указание Срока и Исполнителя(ей). Исполнитель не может такую задачу самостоятельно отметить как выполненную. Он должен обязательно ввести Отчет и отправить его На проверку. Отчет поступает автору задачи в папку Отчеты, где он может утвердить отчет или вернуть на доработку.
При утверждении отчета автоматически запоминаются дата и время утверждения этого отчета. Это можно использовать при анализе исполнения задач. Если требуется возможность вручную устанавливать дату и время утверждения отчета – пользователю необходимо иметь специфичное разрешение Отметка задним числом. Тогда при утверждении отчета будет появляться дополнительное окно.

После того как автор подтвердил все отчеты исполнителей, задача автоматически отмечается как выполненная.
Исполнители и помощники
Исполнители — это те сотрудники-пользователи Ведок, которым предназначается задача. Для контрольной задачи именно от них потребуется ввести Отчет и утвердить его у автора задачи. Исполнителей задачи может вводить только автор задачи. Однако исполнителю часто требуется привлечь на помощь в работе над задачей своих коллег или подчиненных. В этом случае любой из исполнителей задачи может добавить в нее Помощников. После этого задача поступит им в папку Входящие задачи, и они смогут работать с ней наравне с исполнителями за небольшим исключением: отчеты помощников не отправляются автору задачи и не требуют утверждения. Назначение помощников в задаче можно рассматривать как простой способ привлечь к работе над ней больше участников, «поделиться задачей».
Отчет исполнителя/помощника
Исполнители и помощники не могут вносить никакие изменения в саму задачу. Они могут только внести Отчет или пользоваться Обсуждениями.
Если задача неконтрольная, то исполнитель сам может отметить отчет как выполненный.

В Отчете можно не только написать текст, но и приложить файлы. Кнопка ОК сохраняет отчет, что дает возможность позднее вернуться к его редактированию.
Если нажать кнопку Отметить как выполненный, то отчет считается завершенным, редактировать его больше нельзя. Когда в неконтрольной задаче у всех исполнителей есть Выполненные отчеты – задача автоматически будет отмечена как выполненная. Кроме того, автор задачи может в любой момент сам отметить выполнение задачи, нажав кнопку
![]()
Отчет по контрольной задаче можно либо сохранить, нажав кнопку ОК, либо Отправить на проверку автору задачи.

Отправленные на проверку отчеты попадают в папку Отчеты у автора задачи. Где он может Утвердить отчет или Отправить на доработку.
Для перехода из окна отчета исполнителя к Задаче, с которой связан данный отчет, нажмите значок в верхнем-правом углу окна отчета.

Отправленный на доработку отчет может снова редактироваться исполнителем и будет повторно отправлен на проверку.
После того как все отчеты в контрольной задаче утверждены, задача автоматически будет отмечена как выполненная.
Отчеты помощников, как было сказано выше, не отправляются на проверку автору задачи. Они могут использоваться в коммуникации с исполнителями задачи, например для того, чтобы приобщить в отчет помощника файлы со своей частью работы по задаче. Исполнители могут без ограничений читать отчеты помощников и приложенные к ним файлы.
Обсуждения
Рабочие вопросы, связанные с исполнением задачи можно решать используя Обсуждения. Любой пользователь, имеющий доступ к задаче может оставить здесь свой пост, связанный с этой задачей.

Конфиденциальные задачи
Стандартно в Ведок пользователи могут все то, что не запрещено. В том числе могут найти в Ведок те задачи, которые были назначены не им и авторами которых они не являются.
Иногда требуется больше закрытости, и нужно скрыть задачу от всех кроме ее автора и исполнителей/помощников. Для этого автору задачи достаточно установить в задаче отметку Конфиденциально. После этого задача будет доступна только ее непосредственным участникам: автору, исполнителям и помощникам.
Письма и внутренние документы
Ведок позволяет вести регистрацию бизнес-переписки и внутренних документов, обеспечивает возможность быстрого создания документа по соответствующему шаблону.
Папки документов
Стандартно в Ведок для работы с бизнес-перепиской и внутренними документами есть папки:
Все документы - все документы (входящие письма, исходящие, внутренние документы), созданные в Ведок, к которым есть доступ у данного пользователя.
Входящие письма - группа документов которые относятся к виду Входящий и к которым есть доступ у данного пользователя.
Исходящие письма - группа документов которые относятся к виду Исходящий и к которым есть доступ у данного пользователя.
Внутренние документы - группа документов которых относится к виду Внутренний и к которым есть доступ у данного пользователя.
Перечень документов в папке отображается в табличном виде, поддерживающим возможность группировки. Набор отображаемых колонок зависит от вида документов. Находясь в любой из папок можно создать (зарегистрировать) документ любого вида.

Создание документа
Самый быстрый способ создания документа – воспользоваться кнопкой быстрого создания в панели меню и папок. Если вы еще не выбрали там Документ в качестве элемента для быстрого создания – сделайте это и нажмите кнопку

Появится запрос выбора вида документа, а после этого откроется окно создания документа соответствующего вида.
Также создать документ можно с экрана любой из папок документов, используя кнопку Зарегистрировать.

Входящие письма
Экраны создания/редактирования различных видов документов имеют разный набор полей. Ниже приведен экран создания Входящего документа. Если в Ведок создано несколько групп документов с типом Входящий, то первое, что потребуется сделать – выбрать группу документов. Иначе все поля будут недоступны для редактирования. После выбора группы документов автоматически заполнится номер документа, в соответствии с настройкой этой группы документов. В поле Адресат (кому) автоматически заполнится организация, указанная для этой группы документов в качестве владельца (см. раздел Группы документов).
Из важных реквизитов остается заполнить только поле Корреспондент (от), исх.N и дату, если они указаны в поступившем документе.

Поле Корреспондент заполняется из справочника Контрагенты и поддерживает быстрый подбор по вхождению ключевой фразы. Достаточно начать набирать название организации, чтобы увидеть похожие записи в справочнике.

Если требуется добавить в справочник новую организацию или перейти в окно справочника Контрагенты для ручного выбора, то нажмите кнопку
![]()
Мы рекомендуем заполнять поле Место хранения для важных документов со сроком хранения более года. Электронные подлинники документов уже стали нормой в обиходе самых различных организаций. Обычно документы пописанные электронной подписью поступают в специальных сервисах обмена. Там же хранятся их подлинники и обеспечивается возможность проверки электронной подписи. С другой стороны, достаточно много документов остается в традиционном "бумажном виде" и такие оригиналы привычно хранятся в архове организации.
Заполненное поле Место хранения поможет быстро найти подлинник документа в случае необходимости. Здесь используется справочник Места хранения, в котором по умолчанию уже есть перечень типичных вариантов, включая самые распространенные сервисы обмена электронными документами.
После сохранения нового входящего письма станут доступны для ввода остальные поля.
Секция Файлы позволяет приложить к карточке файлы документа и в дальнейшем работать с приложенными файлами.
Секция Задачи позволяет создавать задачи, связанные с этим документом. Для быстрого ввода задачи достаточно ввести несколько слов описания задачи, при необходимости, выбрать срок из календаря
![]()
и нажать Enter или
![]()
После чего Задача появится в документе и попадет в папку задач Не забыть. В любой момент ее можно открыть для редактирования и добавить исполнителей, если задача должна быть направлена другому пользователю. Возможности создания задач к документу абсолютно идентичны для всех видов документов.
Исходящие письма
Помимо описанных выше способов создания документа, исходящее письмо, направляемое в ответ на ранее зарегистрированное в Ведок входящее письмо, можно быстро создать из документа, на который вы отвечаете. На экране Входящего документа для этого есть ссылка Создать ответ.

В этом случае входящее письмо и письмо-ответ будут связаны, и будет возможность быстрого перехода между ними. А в созданном исходящем письме автоматически заполнится поле Адресат (кому).
Экраны создания/редактирования различных видов документов имеют разный набор полей. Ниже приведен экран создания Исходящего документа.
Если в Ведок создано несколько групп документов с типом Исходящий, то первое, что потребуется сделать – выбрать группу документов. Иначе все поля будут недоступны для редактирования. После выбора группы документов автоматически заполнится номер документа, в соответствии с настройкой этой группы документов. В поле Корреспондент (от) автоматически заполнится организация, указанная для этой группы документов в качестве владельца (см. раздел Группы документов.
Из важных реквизитов остается заполнить только поле Адресат (кому), если документ создается без использования Создать связанный на входящем письме, и краткое содержание или само содержимое письма.

Ведок позволяет быстро создавать исходящие письма с соблюдением необходимых правил оформления официальной переписки, используя для этого шаблоны. Поэтому поле содержимого письма поддерживает основные возможности форматирования текста и проверку орфографии средствами используемого для работы интернет-браузера.
Для создания письма по шаблону сохраните новый документ, после чего воспользуйтесь кнопкой Создать по шаблону на вкладке Файлы.

Выберите в выпадающем меню нужный шаблон (если их несколько) и дождитесь, когда Ведок сформирует файл документа, который автоматически появится в секции Файлы. Возможные для данной группы документов шаблоны задаются при настройке системы см. раздел Группы документов.

Файл содержит письмо, оформленное в соответствии с шаблоном организации. Формирование файлов по шаблону возможно в различных форматах (docx, doc, pdf, xls).
Созданный документ можно согласовать с другими пользователями Ведок. Процедура согласования документов описана в разделе Согласование документов.

Возможности изменения и создания собственных шаблонов описаны в отдельном руководстве.
Внутренние документы
Создание внутреннего документа в основном аналогично исходящему, за исключением того, что в поле Кому выбирается не внешняя организация, а сотрудник вашей компании. Поле Кому может не отображаться, если для данной группы документов установлена соответствующая настройка.
Внутренние документы в приложении удобно использовать для хранения различного рода внутренних инструкций, необходимых большинству сотрудников. При наличии доступа к внутренним документам любой пользователь может найти нужным ему документ, хранящийся в Ведок.

Можно целенаправленно рассылать документы определенным сотрудникам, используя создание задачи в документе, указав при этом в исполнителях задачи тех, кому предназначен данный документ. Из такой задачи, связанной с документом, перейти к документу можно одним кликом.

Авансовые отчеты
Частным случаем внутренних документов является авансовый отчет. Во многих компаниях сотрудникам приходится достаточно часто составлять авансовые отчеты после поездок в командировки, отчитываясь за приобретение офисных аксессуаров, комплектующих и расходных материалов и т. д.
Составление авансового отчета достаточно кропотливое занятие. При заполнении формы от руки на бланке при любых ошибках приходится полностью переделывать отчет. В Ведок составить авансовый отчет и откорректировать в случае ошибок еще проще. Приятным бонусом является то, что созданный в Ведок авансовый отчет можно не только распечатать и отдать в бухгалтерию, но еще и предварительно согласовать в электронном виде, создать задачу по авансовому отчету.
Дополнительным преимуществом является возможность указать статью расходов для каждой строки отчета. А это позволяет получить в Ведок статистику расходования средств по статьям без использования сложных и дорогостоящих конфигураций бухгалтерских программ.
Проще всего создать новый авансовый отчет, используя кнопку

в левой панели меню.
Для добавления строк используется кнопка Создать в Таблице расходов:

Сумма рассчитывается автоматически. Подотчетное лицо и его подразделение заполняется автоматически, исходя из того, какой пользователь создал документ. По группе документов автоматически определяется организация.
Стандартно Ведок не заполняет номер авансового отчета, в отличие от входящих, исходящих и внутренних документов. Это связано со спецификой документа. Как правило, номер и дата авансового отчета назначается бухгалтером, когда он принимает бумажный оригинал в обработку.
Для того чтобы получить печатную форму авансового отчета по унифицированной форме N АО-1 сохраните отчет и нажмите кнопку Создать по шаблону в секции Файлы. Автоматически заполненный по шаблону и приложенный файл содержит двухстраничную форму авансового отчета, который можно распечатать и подписать.

Связанные документы и Ссылки на документы
В Ведок есть два различных механизма установления связи между документами, которые имеют разное назначение: Связанные документы (связки) и Ссылки на документы (ссылки).
Связанные документы - это когда документы связываются между собой по определению бизнес-логики (логике подчиненности документов). В том случае, когда надо обеспечить четкое подчинение одного документа другому (первичный документ -> подчиненный документ) , не допустить связывания тех документов, которые по бизнес-логике не имеют прямой подчиненности либо связывания их не в том порядке. Например:
Из Входящего документа можно сделать Связанный Исходящий ответ на него. Но Входящий документ не может быть Связанным с другим Входящим. Из Договора можно сделать Cвязанный Акт (отгрузку), но из Акта нельзя создать Связанный Договор т.к. это нарушает правильную логику подчиненности этих документов.
Ни какие Акты не могут быть Связанными друг с другом, т.к. по бизнес-логике Акты - это закрывающие документы к Договору, подтверждающие выполнение работ/поставок по этому Договору.
Такая возможность Связать документы только в определенные цепочки и только в определенном порядке дает возможность четко выстроить причинно-следственную связь документов (Запрос -> Ответ и т.п.). Для Договоров и прочих документов продаж позволят еще и выводить состояние расчетов по документов с помощью Отчетов или Реестра оплаты. А при использовании Опции Управление проектами обеспечивает возможность рассчитать "финансовый результат" проекта.
Ссылки - наоборот являются максимально демократичный возможностью обозначить связь между документами. Ссылки являются полной аналогией гиперссылок и мы привыкли к тому, что можем в письме или сообщении мессенджера оставить несколько гиперссылок на различные документы, если они как-то связаны с темой сообщения.
В любом документе Ведок можно указать любое число Ссылок на любые другие документы и в комментарии к Ссылке указать то, что именно объединяет эти документы.
В текущей версии Ведок Связать документы можно только через действие Создать связанный, которое появляется на экране редактирования документа.
Обычно Связывание идет от основного документа к подчиненному. Например, на экране Входящего письма, в выпадающем списке действия Создать связанный мы увидим возможность создать документы в ответ на письмо-запрос. Мы можем создать связанное Письмо-ответ одной из групп Исходящих документов или создать Заказ/Ком.Предложени из документов продаж.

В интерфейсе для Связанных документов автоматически есть возможность переходить по цепочке связывания от Первичного (основного) документа к Подчиненному и в обратном направлении.

Добавить в документ Ссылки на другие документы можно на одноименной закладке.
В выпадающем окне мы видим перечень всех видом документов, для которых в текущей версии Ведок работает механизм Ссылок. После выбора вида документов откроется экран перечня документов для выбора существующего (или создания нового) документа, на который нужно добавить ссылку.

Выбранный документ добавится в перечень Ссылок с возможностью указать Комментарий к ссылке.
Мы рекомендуем всегда указывать в поле Комментарий назначение (причину) добавления этой Ссылки на дугой документ. Т.к. Ссылки (в отличие от Связок) не отражают подчиненности документов, то обычно по одной основной информации о ссылаемом документе будет не понятна причину добавления этой ссылки.

Цветовые маркеры
Цветовые маркеры - это инструмент визуального разграничения документов, позволяющий отразить, степень их важности, срочность, стадию работы с ними.
Цветовая отметка ставится на экране редактирования документа, путем выбора маркера из выпадающего списка.

Перечень доступных маркеров единый для всех пользователей и определяется справочником Цветовые отметки. Но то, каким маркером отмечен документ - персонально для каждого пользователя. Таким образом, разные пользователи могут пометить один документ разными маркерами, руководствуясь личными соображениями.
Работая с перечнем документов, пользователь может сортировать записи по столбцу Цветовая отметка. При этом записи сортируются по весу маркеров, установленных в справочнике Цветовые отметки.

Так же, на списочном экране реализована возможность быстрой фильтрации по цветовым отметкам.

По умолчанию Ведок включает в себя набор типовых цветовых маркеров. При необходимости администратор может отредактировать эти маркеры, либо создать свои в справочнике Цветовые отметки.
Согласование документов
Согласование различных документов в небольших организациях, как правило, происходит посредством пересылки файла по электронной почте. А это создает ряд проблем и рисков:
Невозможно ограничить срок реакции согласующего лица на отправленный ему документ.
Документ рассылается только всем сразу, а организовать последовательное согласование практически невозможно.
Каждый, кому документ рассылается электронной почтой на согласование, работает с собственным экземпляром файла на своем компьютере или почтовом ящике. Он не видит замечаний и правок других коллег, даже если они их уже сделали.
Инициатору согласования приходится собирать итоговые замечания, полученные от всех участников процесса, из разрозненных сообщений электронной почты.
У всех участников согласования в почтовых ящиках скапливается множество редакций одного и того же документа из-за чего, часто на печать или в дальнейшую работу отправляется неактуальная редакция.
Ведок содержит встроенные механизмы согласования документов, позволяющие реализовать согласование документов внутри компании более четко, просто, надежно и наглядно.
В подавляющем большинстве случаев в небольших организациях применяется две схемы согласования документов:
С параллельным маршрутом - когда документ рассылается всем участникам сразу.
С последовательным маршрутом - когда документ передается по определенному перечню согласующих поочередно. В этом случае каждый следующий участник согласования получает документ и видит замечания своих коллег.
В стандартной поставке Ведок есть три типовых процесса согласования:
Параллельное согл. – документ рассылается сразу всем участникам согласования. Если при запуске указан Срок, то он является единым для всех участников.
Последовательное согл. – документ будет последовательно передаваться по списку участников согласования по мере того, как очередной участник завершит согласование.
Если при запуске указан Срок, то он является единым для всех участников. Кто-то согласует быстрее, кто-то медленнее, но все должны успеть до указанного срока. В противном случае весь процесс прервется из-за нарушения срока.Последовательное согл. (персон.срок) – модификация предыдущего процесса. Отличается тем, что если при запуске процесса указан Срок, то на старте он делится поровну на каждого участника согласования и отслеживается для каждого участника персонально. Если согласующий не успел согласовать в свой срок – документ будет передан следующему участнику процесса.
Таким образом каждому согласующему гарантируется одинаковое время на принятие решения.
В случае необходимости, есть возможность реализации сложных маршрутов согласования и обработки документов, включая ветвления и переходы по различным условиям.

Меню и экраны для согласования (проектов документов)
Для согласования проектов документов в Ведок есть раздел меню Согласование, который содержит два пункта:
На согласование.
Мои документы.
Пункт На согласование откроет экран, содержащий все документы отправленные данному пользователю на согласование. Когда документ согласован – документ с задачей согласования исчезает с этого экрана. Также документ исчезнет с этого экрана, если истекло время, отведенное автором проекта для согласования документа.
Пункт Мои документы - позволяет открыть экран для работы с документами, которые данный пользователь отправлял коллегам на согласование, т.е. выступал инициатором согласования. Здесь можно отслеживать ход согласования, увидеть сколько раз документ проходил повторное согласование и т.д.
Процедура отправки на согласование и согласование документов одинакова для всех видов документов, на которых предусмотрена данная функция.
Далее рассмотрим процедуру согласования на примере внутреннего документа.
Отправка на согласование
Создадим для примера Приказ о режиме доступа в офис в праздничные дни обычным путем, описанным в разделе Внутренние документы. Заполним аннотацию, обязательно приложим файл с проектом приказа, который требуется согласовать и сохраним приказ.
Обратите внимание на раздел Процесс в карточке документа. Этот раздел доступен на всех документах, для которых возможен запуск бизнес-процессов, в частности, процесса согласования.

Для направления документа на согласование в выпадающем меню выберите из списка доступных бизнес-процессов «Послед.согласование» нажмите кнопку Запустить.
Откроется окно запуска процесса согласования.

Все файлы, которые были приложены к проекту документа будут скопированы в форму запуска процесса согласования в секцию Файлы для согласования с Типом – Экземпляр автора. Файлы с этим типом согласующие не смогут изменять и удалять. Наличие как минимум одного файла с типом Экземпляр автора обязательно для запуска согласования.
Если в карточке проекта документа были файлы с какими-то справочными данными, не подлежащие согласованию – их можно удалить из секции Файлы для согласования. Они не будут удавлены из карточки, но не будут направляться согласующим.
Используйте поле Срок если нужно обозначить срок завершения согласования. Если срок указан, то Ведок будет его отслеживать и прервет процесс в указанный срок. Для согласующих, которые до этого момента не согласовали проект, будет автоматически проставлено решение (виза) «Автоотмена. Срок нарушен», а версия документа получит статус согласования «Отменено».
Добавьте участников согласования. При последовательном согласовании проект будет автоматически направляться визирующим по порядку в соответствии с очередностью. При необходимости, до запуска процесса можно изменить порядок следования участников согласования, используя кнопки ![]()

Остается Запустить согласование.
Если вы использовали Ведок более ранних версий, то обратите внимание, что автоматически назначенный номер документа (в нашем примере это номер П-11) после запуска процесса согласования остается неизменным начиная с версии Ведок 1.5.0.

В секции Процесс до его завершения теперь будет отображаться ссылка с информацией об активном процессе согласования, имени процесса и времени запуска процесса: Последовательное солг. 18.07.2024 в 16:12
Файл документа, который находится в процессе согласования, в карточке проекта документа будет отмечен значком
.
Отслеживание хода согласования и истории
Все согласования документов, которые инициировал пользователь, автоматически отображаются на экране, доступном в меню Согласование/Мои документы, где инициатор проекта может отслеживать ход согласования, управлять им, обращаться к истории согласованных документов.

На экране Мои документы у инициатора согласований будет отображаться сводная картина по когда-либо запущенным этим пользователем процессам.
По умолчанию на экране отображаются только активные процессы – согласование по которым еще не завершилось и не было прервано инициатором или автоматически по истечение срока согласования.
Для просмотра полной истории всех процессов инициированных пользователем нужно убрать флажок Только активные в фильтре на экране и нажать кнопку Применить.
Один и тот же документ может проходить согласование повторно не один раз. При каждом повторном запуске согласования документа будет создаваться новая версия согласования.
Экран Мои документы всегда показывает данные самой новой версии. Порядковый номер текущей версии отображается в соответствующей колонке на экране. А для просмотра всех предыдущих версий нужно двойным щелчком открыть экран просмотра экземпляра процесса.
Начиная с версии 1.5.0 процесс может быть не только отменен (прерван), но и приостановлен инициатором. Приостановленные процессы тоже являются активными, хотя до их возобновления, работа процесса находится в «замороженном» состоянии.
Если при запуске согласования предельный срок указан не был, то в этом случае процесс будет активным бессрочно, до тех пор, пока все участники согласования не выразят свое решение.
Однако, если при запуске согласования инициатором бы указан предельный срок завершения согласования, то процесс перестанет быть активным (автоматически завершится) в указанный срок. А статус версии будет установлен как Отменен.
В колонке «Статус версии» отражается статус самой новой (текущей) версии согласования. Он может отличаться от «Статуса документа», т.к. начиная с версии Ведок 1.5.0 изменение этих статусов можно индивидуально настроить в модели процесса.
Процессы, вручную прерванные по каким-то причинам инициатором, будут иметь статус версии Отменен.
Если процесс согласования завершился, то дата и время его завершения отображается в колонке «Время окончания».
Для сужения перечня процессов используйте фильтр, который содержит наиболее часто применяемые критерии.

Обратите внимание на критерий Инициатор. Данный критерий позволяет отслеживать процессы, инициированные другими пользователями.
Инициатор процесса согласования может отслеживать ход процесса и управлять им, просматривать полную историю версий. Для перехода к экрану с подробностями версии согласования сделайте двойной клик мышкой в нужной строке. При этом откроется экран с подробными сведениями о текущем экземпляре процесса согласования. На нем можно управлять процессом, отслеживать его ход и просматривать историю более ранних версий согласования этого же документа.

На закладке Ход выполнения отображается текущее состояние выполнения процесса. Здесь видны те участники, которые уже завершили согласование, те кому документ уже направлен. А в случае последовательного согласования – еще и те, кто пока еще не получил документ и находится в очереди.
В колонке «Время получения» отображается время, когда документ был направлен данному участнику процесса. А в колонке «Время завершения» отражен момент, когда согласующий вынес свое решение.
Начиная с версии 1.5.0 существует возможность разрабатывать сложные многоэтапные процессы согласования с помощью Конструктора процессов. В этом случае в одном процессе может быть много различных задач (этапов). Поэтому на закладке Ход выполнения согласующие сгруппированы по задачам (этапам) процесса.
На закладке Файлы обязательно находятся файлы документа, направленные инициатором процесса на согласование. Здесь так же могут размещаться дополнительные файлы, загруженные участниками согласования, например, если они предлагают свою редакцию документа.
Все эти файлы доступны только в режиме чтения для обеспечения однозначного восприятия редакции документа всеми участниками процесса.
На закладке Диаграмма можно увидеть графическое представление бизнес-процесса в нотации BPMN 2.0.

Задача (этап) процесса, выполняющаяся в данный момент, выделена цветом.
Инициатор процесса или пользователь с ролью администратора BPM обладают дополнительными возможностями на этом экране.
Они могут отменить процесс нажав кнопку Отменить. При этом будет запрошен обязательный комментарий причины отмены процесса после чего он будет прерван, а статус версии согласования будет установлен как Отменен. Или приостановить процесс. Приостановленный процесс перестает временно выполняться и как бы «встает на паузу». Позднее его можно возобновить и процесс продолжит выполняться далее.
Если существуют более ранние версии согласования этого документа – вы можете переключить данный экран для просмотра всех подробностей любой из них. Для этого выберите нужную версию в выпадающем списке версий. Экран обновится и отобразит все исторические данные процесса этой версии.

Получение на согласование, согласование
Участники согласования видят направленные им на согласование документы на экране На согласование. После согласования или окончания времени, отведенного на согласование, задача автоматически исчезнет из этой папки.

В левой части этого экрана отображается дерево всех задач процессов согласования, доступных текущему пользователю.
Под вершиной "Назначенные" отображаются все задачи согласования, которые уже назначены на исполнение текущему пользователю. Далее они сгруппированы по имени процесса и задаче (этапу) процесса.
В правой части отображается информация о документе, ходе процесса согласования, его инициаторе, сроке выполнения и времени создания (получения) задачи.
Клик по ссылке в колонке «Документ» позволяет перейти к карточке согласуемого документа. А клик по ссылке в колонке «Ход исполнения» откроет экран с подробностями о ходе процесса, рассмотренный в предыдущем разделе.
Клик в любом другом месте строки откроет экран выполнения задачи согласования.
В поле «Комментарий к решению» можно ввести произвольные комментарии или замечания к тексту документа.
Если вы собираетесь вынести решение «Не согласен» или «Согласен с замечаниями» – его заполнение обязательно.
В секции с файлами проекта можно в режиме «только чтение» ознакомиться с файлом документа, отправленным инициатором на согласование, а так же с другими файлами, приложенными участниками процесса.
Если к документу очень много замечаний – можно загрузить файл с собственной редакций документа.

Для завершения согласования в нижней части экрана нужно нажать кнопку, соответствующую вашему решению.
После этого задача согласования будет выполнена и исчезнет с экрана "На согласование".
Завершение процесса согласование
Есть два сценария завершения процесса согласования:
Ручная отмена процесса. Например, если обнаружена критичная ошибка в документе или списке согласующих.
Автоматическое завершения процесса.
Процесс завершится автоматически, как только последний участник выполнит согласование проекта, либо если истечет время, отведенное на согласование инициатором проекта при запуске процесса.
При использовании стандартных процессов согласования из комплекта системы Ведок, статус версии будет иметь значение Согласован, если все участники вынесли решение Согласен. Файлы документа, которые проходили согласование и были успешно согласованы, будут отмечены в карточке значком
. *
Если в процессе согласования хотя бы один участник процесса Несогласен или Согласен с замечаниями, то проект считается несогласованным. Он получит статус версии Отклонен или С замечаниями соответственно.
Файлы документа, которые проходили согласование с такими результатами, будут отмечены в карточке значком
если есть хотя бы одна «виза» Согласен с замечаниями и значком
если есть хотя бы одна «виза» Не согласен.
Создание новой версии проекта
Для несогласованного проекта, инициатор может создать новую версию, внеся в файл документа все необходимые корректировки.
Историю согласования, решения участников, их замечания и файлы всех версий проекта можно посмотреть, используя кнопку История в карточке документа.

При выборе нужной версии проекта в истории согласования откроется экран управления процессом согласования с подробной информацией о ходе согласования данной версии и замечаниями согласующих.
Для создания новой версии проекта достаточно добавить в карточку файл с новой редакцией документа, учитывающей замечания, полученные при согласовании, и снова запустить согласование.
Регистрация документов из сообщения e-mail
При подключенной и настроенной опции «Интеграция с электронной почтой (IMAP)», пользователи, которые имеют разрешение на работу с электронной почтой из Ведок, могут перейти на экран работы с электронной почты из панели меню.

Экран «Почтовые сообщения» отображает все сообщения электронной почты из всех почтовых ящиков, на работу с которыми была настроена опция. Обычно это основной электронный адрес организации или ее подразделений.
Т. к. основное назначение опции - это просмотр сообщений электронной почты и быстрая регистрация в Ведок документов, присланных по e-mail, то он не претендует на полноценную работу с электронной почтой и замену специализированным почтовым клиентам. Но в целом, работа на экране похожа на работу с почтой через браузер.

Сообщения электронной почты отображаются в виде таблицы с возможностью группировки. В примере на снимке экрана сообщения сгруппированы по почтовому ящику и папке INBOX (Входящие).
В правой части экрана находится область просмотра для отображения подробных сведений о выделенном в табличной части сообщении включая его текст и приложенные файлы.
Для обеспечения более быстрой работы экрана изначально загружаются только заголовки сообщений электронной почты: Тема, От кого, Кому, Дата. Чтобы загрузить и отобразить в правой части экрана все сведения о сообщении, включая файлы вложений – нажмите кнопку Просмотр в панели действий над перечнем сообщений.
Кроме того, в панели действий есть кнопки, которые позволяют выполнять основные операции с выделенным сообщением: Отметить как прочитанное, Отметить как важное, Удалить.
Выделенное сообщение может быть зарегистрировано как документ в системе Ведок.
Для этого нажмите кнопку Регистрировать в верхней части области просмотра сообщения и выберите вид документа в выпадающем списке.

Список видов документов зависит от разрешений для данного пользователя.
После выбора вида документов откроется стандартное окно создания нового документа. Приложенные файлы из сообщения e-mail будут перенесены на закладку «Файлы» создаваемого документа. А в поле краткого описания будет скопирован текст «Темы» сообщения.
По адресу e-mail, с которого поступило сообщение, Ведок попытается определить Контрагента по справочнику и подставить его в соответствующее поле созданного документа.
В колонке «Связанные документы» отображается то, какие документы были зарегистрированы в Ведок на основе этого сообщения e-mail.

Поиск
В системе реализовано два варианта поиска информации и документов: поиск по атрибутам и полнотекстовый поиск.
Полнотекстовый поиск
Наиболее востребованным в процессе использования является глобальный полнотекстовый поиск, который выполняет поиск введенной ключевой фразы во всех объектах системы, включая содержимое загруженных файлов в самых распространенных форматах (RTF, TXT, DOC, DOCX, XLS, XLSX, ODT, ODS и PDF.).
Элемент отвечающий за глобальный полнотекстовый поиск, расположен в нижней части панели меню. Здесь вы можете выбрать режим поиска и указать поисковую фразу:

Введите здесь ключевые слова, нажмите Enter или значок
и Ведок отобразит перечень всех доступных данному пользователю документов и задач, где встречаются эти ключевые слова.
Результатом глобального полнотекстового поиска являются не только различного вида документы, задачи, отчеты исполнителей, но и элементы некоторых справочников, например «Сотрудники», т. е. любая информация в системе, которая доступна данному пользователю в соответствии с его правами доступа.

Полнотекстовый глобальный поиск очень удобен когда критерии поиска размыты. Например, вы точно не помните, что это был за документ (коммерческое предложение или договор), но в нем были примерно такие фразы: «гарантийный срок десять лет» или «гарантийный период десять лет». Введите в поиске гарантийный десять лет и Ведок найдет все похожее содержимое.
Также это самый быстрый способ найти документ, если у вас есть точные данные об искомом документе, например, номер договора. В этом случае укажите в поисковой строке номер договора и выберите режим "Целиком".
Поиск по атрибутам
В отличие от полнотекстового поиска, поиск (фильтрация) по атрибутам предназначен для поиска по конкретным полям данных и достаточно четким критериям. Поиск по атрибутам доступен на всех экранах, где есть элемент Фильтр.

Возможности поиска по критериям, доступные в элементе Фильтр, зависят от прав пользователя. По умолчанию все пользователи как минимум могут воспользоваться стандартными фильтрами, заранее созданными администратором системы или другими пользователями, обладающими специальными разрешениями на создание фильтров.
Для начала рассмотрим возможности поиска/фильтрации по атрибутам с использованием созданных администратором фильтров. Перечень стандартных фильтров, доступных на данном экране, отображается в выпадающем списке:

Выберите нужный фильтр и его параметры появятся в компоненте «Фильтр».

Заполните значение параметра поиска/фильтрации, выберите нужное условие и выполните поиск, нажав кнопку Обновить.

Фильтры могут содержать несколько атрибутов, использоваться логические операции «И» / «ИЛИ», искомые значения атрибутов могут выбираться из соответствующего справочника.

В результате поиска на экране будут отображены записи, соответствующие всем указанным критериям.

Для того, чтобы снова увидеть все записи на экране – нужно сбросить фильтр.

Условия отбора, доступные для того или иного реквизита, зависят от типа этого реквизита.
Условные обозначения, используемые для условий отбора:
=- точное совпадение/равенство;<>- не равно;>- больше чем…;<- меньше чем…;>=- больше или равно;<=- меньше или равно.
Создание условий поиска, настройка параметров фильтра
Если пользователь обладает ролью Ведок: создание фильтров (vedoc-create-filter), то в элементе Фильтр отображается ссылка Добавить условие поиска. Нажмите ссылку для создания собственных условий поиска (фильтра) на экране. Откроется окно добавления условий, содержимое которого зависит от реквизитного состава документов экрана. Например, создадим собственные условия поиска на экране папки Все документы. Экран выбора доступных атрибутов поиска будет выглядеть так:

Большая часть атрибутов не требует пояснения, т.к. эти реквизиты используются в карточках входящих/исходящий/внутренних документов либо знакомы по описанным ранее справочникам.
Остановимся на значении тех, которые не знакомы по экранам карточки документов:
ID – системный номер документа. Он может потребоваться в редких случаях, например, при оказании технической поддержки.
Изменена кем – позволяет сортировать записи документов в зависимости от того, каким пользователем она в последний раз была изменена.
Создана кем - позволяет отобрать записи документов в зависимости от того, каким пользователем она была создана.
Дата создания – отбор по фактической дате создания/регистрации документа в системе. Она может отличаться от Даты документа, указанной в карточке в том случае, если документ был зарегистрирован «задним числом».
Дата изменения – отбор по дате последнего изменения/редактирования карточки.
Отличия атрибута Номер и Порядковый N заключается в том, что:
Номер — это тот самый полный номер документа, который может иметь буквенные символы и цифры, в зависимости от настройки групп документов может выглядеть, например так: «Д-12/19».
Порядковый N — это числовой атрибут (цифра), хранящий порядковый номер документа, сгенерированный в процессе его регистрации.
Для создания новых условий поиска выберите один или несколько атрибутов и нажмите Выбрать. Мышкой можно выбрать сразу несколько атрибутов при нажатой на клавиатуре клавиши Ctrl.

Выбранные реквизиты и применимые для них изменяемые условия отбора отобразятся в элементе «Фильтр». Теперь новые условия поиска можно использовать.
Если эти новые условия поиска не сохранить в качестве фильтра с определенным именем, то после закрытия экрана все только что созданные условия поиска исчезнут.
В случае, если предполагается использовать данный набор условий поиска многократно, требуется Сохранить созданный набор условий в качестве фильтра, воспользовавшись кнопкой настройки фильтра
и выбрав в выпадающем меню пункт Сохранить и указав Имя конфигурации.

В имени конфигурации фильтра желательно указывать реквизиты, которые в нем использованы, либо какое-то другое говорящее название, которое в последующем позволит однозначно понимать назначение этого фильтра.

После успешного сохранения новый фильтр доступен для выбора.

Для того чтобы изменить условия поиска, отображаемые в компоненте Фильтр, например, добавить или удалить атрибут – воспользуйтесь кнопкой настройки фильтра

А в выпадающем меню выберите пункт Редактировать. Откроется окно редактирования фильтра.

Если установить флажок По умолчанию для меня, то данный фильтр будет автоматически выбираться и отображаться в компоненте Фильтр при каждом открытии экрана данным пользователем. Это удобно для тех фильтров, которые используются на экране постоянно или очень часто.
В левой части окна есть возможность редактировать корневое групповое условие поиска. По умолчанию к реквизитам поиска применяется операция И. При необходимости можно задать логическое условие ИЛИ. В случае выбора операции ИЛИ, введите Заголовок и отметьте Видимость заголовка операции, тогда в элементе Фильтр будет отображаться название выбранного условия поиска.
В правой части окна отображаются реквизиты, по которым происходит фильтрация/поиск и кнопки действия, позволяющие удалить реквизит из фильтра, добавить новый. Кнопки, позволяющие изменить порядок следования атрибутов -
. Кнопка Изменить открывает окно редактирования выбранного реквизита.

В поле выбора Свойство указано имя атрибута, по которому осуществляется поиск.
Поле выбора Операция позволяет установить условие отбора по умолчанию для данного атрибута. Стандартно используется = - т.е. полное совпадение.
Поле Имя параметра заполняется автоматически, значение используется для введения зависимостей между компонентами фильтра в конфигурации.
Поле Заголовок позволяет заменить название атрибута на собственный заголовок. Например, заменим стандартное название атрибута Дата документа на более понятное Дата регистрации документа в Ведок.

Теперь наш фильтр на экране выглядит так:

Переключатель Изменяемость операции дает возможность запретить/разрешить изменять операцию на элементе Фильтр.
Переключатель Видимость заголовка операции позволяет скрыть название операции, если ее запрещено изменять.
Поле выбора Значение по умолчанию позволяет установить наиболее часто используемое значение для данного атрибута. При выборе фильтра оно всегда будет заполняться автоматически, но его можно будет изменить на экране при необходимости. Например, настроим наш фильтр так, чтобы в поле выбора Группы документов по умолчанию подставлялось значение Исходящее ООО"Нлию".

Теперь настройки фильтра По группе, дате и корресп. изменились, при выборе его на экране он выглядит так, как мы и хотели – значение атрибута Группа документов автоматически заполнено наиболее часто используемым значением.

Переключатель Видимое позволяет скрыть атрибут и его условие с экрана.
В системе возможно создание более сложных условий поиска. Для этого создается Групповое условие, которое объединяет атрибуты поиска в логическую группу И/ИЛИ.
В элементе Фильтр нажмите ссылку Добавить условие поиска. В открывшемся окне нажмите кнопку Создать и в выпадающем меню выберите пункт Создать Групповое условие.

Откроется окно создания группового условия.

В левой облости экрана укразывается условие поиска, а в правой - атрибуты поиска.
Укажите операцию И/ИЛИ для этого условия и придумайте Заголовок, который будет отображаться на группе атрибутов в элементе Фильтра.

Через кнопку Добавить выберите нужные атрибуты и нажмите кнопку ОК для создания группового условия.

Теперь в элемент Фильтр добавлена созданная группа условий.

Кроме этого, в системе есть возможность создания новых критериев отбора на основе запросов к базе данных. Для открытия окна создания условия, в элементе Фильтр перейдите по ссылке Добавить условие поиска и нажмте кнопку Создать-> Создать JPQL условие.
Создание общих (глобальных) фильтров
Сохраненные пользователем фильтры стандартно доступны только тому пользователю, который их создал. Однако администратор или пользователь, обладающий специальным разрешением Ведок: создание глобальных и сложных фильтров (vedoc-global-jpql-filter-create) может «поделиться» созданными фильтрами, сделать их доступными всем пользователям. У таких пользователей на экране редактирования фильтра есть два дополнительных переключателя.

Переключатель Доступна всем позволяет сделать фильтр доступным всем другим пользователям системы.
А переключатель По умолчанию для всех делает его фильтром по умолчанию для всех пользователей. Если пользователь открывает экран с таким фильтром – он будет выбран на экране автоматически. Однако, если пользователь затем самостоятельно в другом фильтре поставит отметку По умолчанию для меня – пользовательский выбор станет приоритетным.
Мои подборки
Кроме описанных выше возможностей поиска и фильтрации документов в Папках приложения, в системе существуют еще два механизма для поиска информации и хранения подборок документов/задач – это Наборы и Папки поиска. Они объединены в меню под пунктом Мои подборки.
Наборы
Наборы представляют собой произвольную подборку однотипных документов, в которую в любой момент можно добавлять новые записи или удалять их из состава набора. Они полезны в том случае, если требуется создать некую подборку документов, к которой требуется возвращаться некоторое время.
Например, отдельные Договоры могут требовать особого внимания до завершения их исполнения. В этом случае удобно создать Набор, в который будут добавлены такие договоры, тогда вернуться к ним можно будет одним нажатием мыши.
По серьезному рабочему вопросу с партнерами или клиентами может возникать официальная переписка. В этом случае для решения данного вопроса тоже будет удобно хранить все входящие и исходящие письма, касающиеся этой темы, в отдельном Наборе.
Создаются наборы очень просто, с любого экрана, отображающего список документов или задач. Для этого нужно выделить в списке одну или несколько записей (если экран поддерживает множественное выделение) и нажать кнопку Добавить в набор, на панели действий, либо через правую кнопку мыши выбрать пункт Добавить в набор. В обоих случаях откроется окно выбора варианта - добавить записи в существующий набор или создать новый.

По нажатию кнопки Создать новый откроется окно редактирования набора. Поля Порядок сортировки и Вышестоящая папка предназначены для задания сортировки папок наборов в пункте меню. Для создания набора достаточно указать Название и нажать кнопку ОК.

Теперь Набор создан и отображается в панели меню того пользователя, который его создал.

Теперь в любой момент, когда нам надо вернуться к этом набору документов – достаточно щелкнуть мышкой по набору Возврат обеспечения в пункте меню Мои подборки. Набор открывается отдельной вкладкой в рабочей области и будет содержать только те документы, которые мы добавили в набор.
Экран Набора очень похож на экран работы с перечнем документов, но в названии вкладки отображается название Набора, и на экране есть дополнительная функция - Удалить из набора.

Если какой-то документ больше не нужен в Наборе, выделите эту строку и нажмите кнопку Удалить из набора. Документ будет исключен из набора, но не будет удален из системы.
При необходимости можно добавить другие документы в этот набор, для этого в списке документов выделите нужную запись и нажмите кнопку Добавить в набор. В открывшемся окне воспользуйтесь кнопкой Добавить в существующий и выберите нужный набор в поле выбора.

Выделенный документ будет добавлен в набор.
Если Набор вам больше не нужен - его можно удалить. Для этого перейдите в набор, выделите все входящие в него записи и удалите их из набора. Пустой набор будет удален автоматически.
Папки поиска
Фактически Папки поиска представляют собой экран перечня документов с критериями поиска для часто требуемого сценария. Папки поиска, созданные администратором системы или другими пользователями, обладающими разрешениями на создание общих папок поиска, могут использоваться всеми пользователями.
Например, может быть полезным создание папок поиска Входящие письма в текущем месяце или Неоплаченные счета.
Самый правильный способ создания папок поиска – из папки приложения, предназначенной для отображения всех документов данного типа («Все счета», «Все документы» и т. п.) или с экрана перечня документов в меню приложения.
В качестве примера создадим папку поиска, доступную всем пользователям, которая будет отображать все входящие документы, зарегистрированные в текущем месяце. Перейдем в папку «Все документы» и добавим новые, нужные нам, условия поиска как это было ранее описано в разделе «Создание условий поиска, настройка параметров фильтра».

Выбранные условия будут добавлены на экран в компонент Фильтр. Теперь можно задать нужные нам условия. Выберем в качестве группы документов Входящее ООО"Нлию". И укажем интервал для Даты документа.

Остается сохранить созданные условия поиска в качестве папки поиска и придумать ей название. Для этого воспользуемся кнопкой Сохранить папку поиска на панели действий, либо через правую кнопку мыши выбрать пункт Сохранить папку поиска.
Пусть наша папка поиска называется Входящие в текущем месяце.

Нажмем кнопку ОК чтобы сохранить папку поиска, и через несколько секунд она появится в панели меню в разделе Мои подборки у всех пользователей. Обратите внимание, что у Папок поиска отображается иконка
, а Наборы отмечены иконкой
.
Попробуем воспользоваться папкой поиска, нажмем в панели меню Входящие в текущем месяце. Откроется окно перечня документов, в котором сразу автоматически применится созданным нами фильтр.

Если Папка поиска больше не нужна - ее можно удалить. Для этого откройте нужную папку и на панели действий нажмите кнопку Удалить папку поиска.

Создание общих Наборов и Папок поиска
Сохраненные пользователем Наборы и Папки поиска стандартно доступны только тому пользователю, который их создал.
Но, аналогично фильтрам, наборы и папки поиска можно давать в доступ всем пользователям системы. Создавать общие наборы и папки поиска может администратор или пользователь, обладающий разрешениями Ведок: создание общих наборов (vedoc-create-common-sets) и Ведок: создание общих папок поиска (vedoc-create-common-search-folde). У таких пользователей на экране редактирования набора/папки поиска есть дополнительный переключатель.
